Hankkeessa kuvataan Talotekniikan toimitusketjun tietojen virtaus eri toimijoiden välillä.

Status: Käynnissä

Alkanut: 2023

Päättynyt: ...

Hankkeen osapuolet

  • Hankkeen päävastuu: Rakennusteollisuus ry, Digiryhmä
  • Osallistujat: Adapteo Oyj, Ahlsell Oy, Cadmatic EAC Oy, CoFlow Oy, Dahl Suomi Oy, Elvak Oy, Fira Oy, Granlund Oy, LVI-INFO, Mercus Software Oy, Onninen Oy, Oras Group Oy, Platform of Trust Oy, QMG Oy, Rakennustieto Oy, Sähkönumerot, TALTEKA, Tampereen Yliopisto, Twinbase Oy, Uponor Suomi Oy

Hankkeen tavoitteet

Talotekniikan toimitusketjujen tiedonvirtauksessa esiintyy useita epäjatkuvuuskohtia, jotka muuttavat rakentamisen suunnittelu- ja toteutuslogiikan systeeminä tehottomaksi. Hankkeen tavoitteena on sujuvoittaa tiedon virtausta tarkastellen rakennusprosessia kokonaisuutena. Tiedon on virrattava rakennusprosessin eri vaiheisiin osallistuvien osapuolien välillä.

  • Suunnittelu: vakioidut suunnittelunimikkeet ja sijaintitiedot (E-BOM)
  • Määrälaskenta ja hankinta: suunnittelunimikkeet yhdistetään tuotetietoihin ja rikastetaan asennustarvikkeilla (M-BOM)
  • Kotiinkutsu ja logistiikka: M-BOM rikastetaan työvaiheiden aikataulu- ja sijaintitiedoilla
  • Rakentaminen: M-BOM rikastetaan statustiedoilla, sähköisestä vastaanotosta asennuksen työvaiheisiin
  • Sähköinen luovutus: työvaiheiden statustiedosta muodostuu projektin lopuksi tilaajan luovutusaineisto sähköisessä muodossa

Lisätietoa hankkeesta:

Otto Alhava, Fira Oy
puh. 040 079 2493 | otto.alhava@fira.fi

Magnus Siren, Talteka / LVI-INFO
puh. 040 844 8952 | magnus.siren@lvi-info.fi

Taloteknisen toimitusketjun digitalisointi

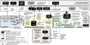
Nykytilanne ja haasteet

Tieto liikkuu manuaalisesti eri toimijoiden välillä tietokannoissa tai järjestelmissä, eikä sitä rikasteta tehokkaasti eri vaiheissa. Tämä tarkoittaa sitä, että tietoja joudutaan luomaan tai syöttämään uudelleen eri vaiheiden välillä, eikä kaikkea tarvittavaa tietoa siirretä.

Kuva 1: Nykytila ja tunnistetut haasteet

Kuvassa 1 näkyy manuaalisen tiedonsiirron suuri määrä, joka on merkitty punaisilla nuolilla. Merkittävin nykytilan haaste on manuaalinen tiedonsiirto. Manuaalista tiedonsiirtoa tapahtuu eri osapuolien välisissä sekä toimintojen sisäisissä tehtävissä.

  • Suunnitteluvaiheesta alkaen tietomallin ja sen tietosisällön tulisi siirtyä hankintaprosessiin siten, että sitä voidaan täydentää tarvittavilla tiedoilla ja algoritmeilla omalla alustalla tilauksen tekemistä varten.
  • Valitettavan usein kilpailutuksessa käytetään 2D-piirustuksia, mikä edellyttää tietojen rekonstruointia, kun tietosisältöä ei ole saatavilla valmiissa rakenteellisessa muodossa.
    • Tämän jälkeen urakoitsija rikastaa tietoja tuotetiedoilla sekä pakettirekisterien tiedoilla, joissa on asennustarvikkeisiin liittyviä tietoja.
  • Tilaus välitetään toimittajan järjestelmiin manuaalisesti esimerkiksi sähköpostitse. Tämän jälkeen urakoitsija voi osallistua tarjouskilpailuun.
  • Hankinta jatkuu kotiinkutsulla, joka tehdään tuotantoaikataulun perusteella ja se päättyy toimituksen tarkastukseen.
  • Tilauksen tekemisen jälkeen työmaan pitäisi pystyä valvomaan tuotantoa, huomioiden työmaan sisäistä logistiikkaa, ja seuraamaan asennuksen valmistumista, jotta tiedetään, missä materiaali on ja milloin se on asennettu. Tämä tehdään projektitietokantaan tallennettujen tietojen perusteella ja materiaali hyväksytään urakoitsijan tuotetietopalvelussa.
  • Lopuksi ylläpitoa varten projektin olisi tuotettava tuotetietoihin perustuvia tietoja, kuten hiilidioksidilaskelmia tai huolto-ohjeistuksia, jotka on usein koottava erikseen manuaalisesti (kiinteistön omistajan asiakirjahallintajärjestelmään).

Tavoitetila

Näitä esiintyneitä haasteita on lähdetty ratkaisemaan osana talotekniikan toimitusketjun digitalisointia.

Kuva 2: Tavoiteprosessi

Kuvassa 2 esitetään tavoiteprosessi, jossa manuaalinen tiedonsiirto pyritään minimoimaan. Tavoitteena on sidosryhmien ja vaiheiden välisen tiedon rikastaminen, jotta sitä voidaan hyödyntää tehokkaammin tulevaisuudessa.

  • Suunnittelun aikana luodaan tärkeää tietoa, joka koostuu suunnittelunimikkeistöstä, alueellisista sijaintitiedoista ja standardoiduista teknisistä ominaisuuksista. Kaikilla tuotteilla ei välttämättä ole samoja teknisiä ominaisuuksia, mutta ne on standardoitava tuotekohtaisesti, jotta niitä käyttää voidaan seuraavissa vaiheissa tietojen täydentämiseen algoritmeilla. Toisin sanoen suunnittelussa luodaan tärkeää tietoa, jonka avulla tietoja voidaan myöhemmissä vaiheissa täydentää.
  • Urakoitsija siirtää tiedot BIM:stä omalle alustalleen, jossa tietoja täydennetään ja käytetään ostotilauksen tekemiseen.
  • Tuotetiedot ja pakettirekisterien tiedot, mukaan lukien asennusohjeet, lisätään Engineering Bill of Materials -BOM-tietoihin.
  • Tietoja voidaan rikastuttaa erilaisilla algoritmeilla, ja tuotteeseen voidaan liittää myös tuotehyväksyntä.
  • Kun tilaus tehdään, tiedot siirretään toimittajan järjestelmiin Peppol-sanomana.
  • Projektin edetessä tilaus on voitava yhdistää tarkemman aikataulun sisältävään kotiinkutsu, joka myös siirretään sähköisesti toimittajan järjestelmään. Tällä tiedonvaihdolla on pystyttävä ylläpitämään tietoja sekä työmaan että toimittajan järjestelmissä, eli molemmissa järjestelmissä on oltava samat, ajantasaiset tiedot.
  • Sähköinen vastaanotto suoritetaan digitaalisesti, jolloin tieto liikkuu toimittajan järjestelmässä ja työmaan omissa järjestelmissä.
  • Tämän jälkeen työmaan olisi voitava aloittaa näiden tietojen rikastaminen yhdistämällä sisäisen logistiikan ja materiaalin tilanteen (eli asennuksen suorituskyvyn) tiedot materiaalivirran seuraamiseksi.
  • Kun nämä voidaan validoida työmaalla, voidaan luoda As Build -malli ja luoda digitaalinen tuote ja prosessi.
  • Kun tiedot on rikastettu vaiheiden kautta, ei ole tarpeen suorittaa erillistä tuotetietojen kokoamista esimerkiksi hiilijalanjälkilaskelmia tai huolto-ohjeistuksia varten.
  • Vastaavasti tulevaisuudessa on mahdollista yhdistää kestävän kehityksen raportointitiedot ja esimerkiksi liikenteen hiilidioksidipäästöt, jotta kestävyyteen saadaan laajempi näkökulma ja kestävän kehityksen raportointi voidaan toteuttaa hallitummin.

Ajatuksena on, että tietoja täydennetään, ne eivät katkea missään vaiheessa eikä niitä tarvitse tuottaa kuin kerran. Lisäksi kaikkien sidosryhmien olisi pohdittava, mitä tietoja on tuotettava, jotta niitä voidaan hyödyntää tehokkaasti seuraavissa vaiheissa ja jatkaa siitä, mihin edellinen jäi, mikä johtaa siihen, että tiedot luodaan rikastamalla niitä yhdessä kaikkien sidosryhmien kanssa.

Alan kehitys ja työryhmät

Rakennusteollisuuden keskusliitto on aloittanut useita tutkimuksia kehittääkseen edelleen järjestelmällistä ratkaisua, joka mahdollistaa kokonaisvaltaisen tiedonkulun.

Kuva 3: Työpaketit tiedonvirtauksen muodostamiseen

Näissä tutkimuksissa keskitytään niihin osiin, joissa tietoa siirretään sidosryhmien välillä. Kuvassa 3 esitetyt työpaketit jakavat kokonaisuutta helpommin hallittaviin osakokonaisuuksiin.

  • Työpaketit tiedonvirtauksen muodostamiseen
    • TP1# Suunnittelutietojen virtaus = Suunnittelunimikkeistön, tila- ja tuotetietojen sekä määrien käsittely suunnittelun ja urakoitsijoiden välillä tulisi olla sujuvaa.
    • TP2# Hankintatietojen muodostaminen ja sähköiset hankintasanomat
    • TP3# Työmaan tuotantoaikatauluun perustuvien täsmätoimitusten kotiinkutsut
    • TP4# Sähköiset vastaanottotarkastukset työmaan ja toimittajan välillä.
    • TP5# As Built -mallin luominen = toteutuneet osaluettelon muodostaminen (asennetut, palautetut, jne.)
    • TP6# Digitaalinen luovutusaineiston muodostaminen hankinnan ja toteutuneiden tietojen tuotetietojen pohjalta. Tietojen pohjalta voidaan laskea hiilidioksidijalanjälki sekä laatia automaattisesti sähköinen luovutusaineisto.
  • Työpaketit tiedonvirtauksen laajempaan hyödyntämiseen
    • TP7# Tietoarkkitehtuurin ja järjestelmätoiminnallisuuksien riskienkuvaus
    • TP8# Teollinen rakentaminen

Digitalisoimalla rakentaminen ja automatisoimalla hiilidioksidi- ja kiertotalouslaskelmat voimme rakentamisen toimialana toimia edelläkävijöinä ilmastonmuutoksen torjunnassa.